Payroll for NA / Time and Labor - PSFT (MOSC)

MOSC Banner

How to avoid double additional payments when there is a mid pay group changes

Hi,

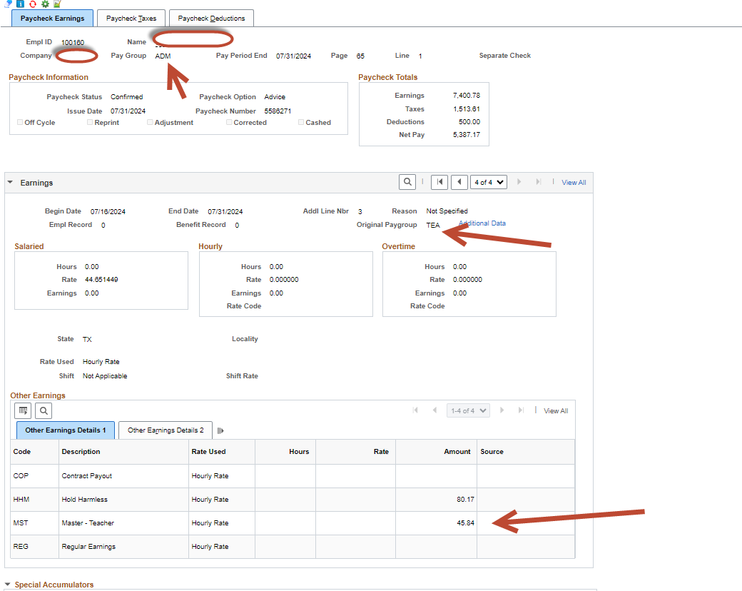
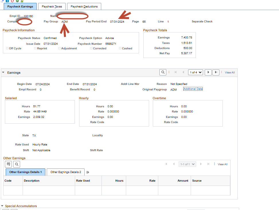
We have a situation where employee got changed his paygroup in the middle of pay period.

Pay Period is : 07/16/2024 to 07/31/2024

Employee position changed on 07/24/2024

Employee has additional Pay setup with effective date 08/01/2024 and 09/01/2023.

As 09/01/2023 is active our expectation is get this amount on the latest paycheck. But we see double payments on the paycheck.

For the paycheck 07/15/2023 Its coming only one .

But for the paycheck 07/31/2024 it doubled.

Any one experience this issue, How can we resolve this issue? I appreciate your inputs.

Regards

RK

Howdy, Stranger!

Log In

To view full details, sign in to My Oracle Support Community.

Register

Don't have a My Oracle Support Community account? Click here to get started.

Category Leaderboard

Top contributors this month

New to My Oracle Support Community? Visit our Welcome Center

MOSC Help Center